
Haystack
September 16, 2025•0 comments
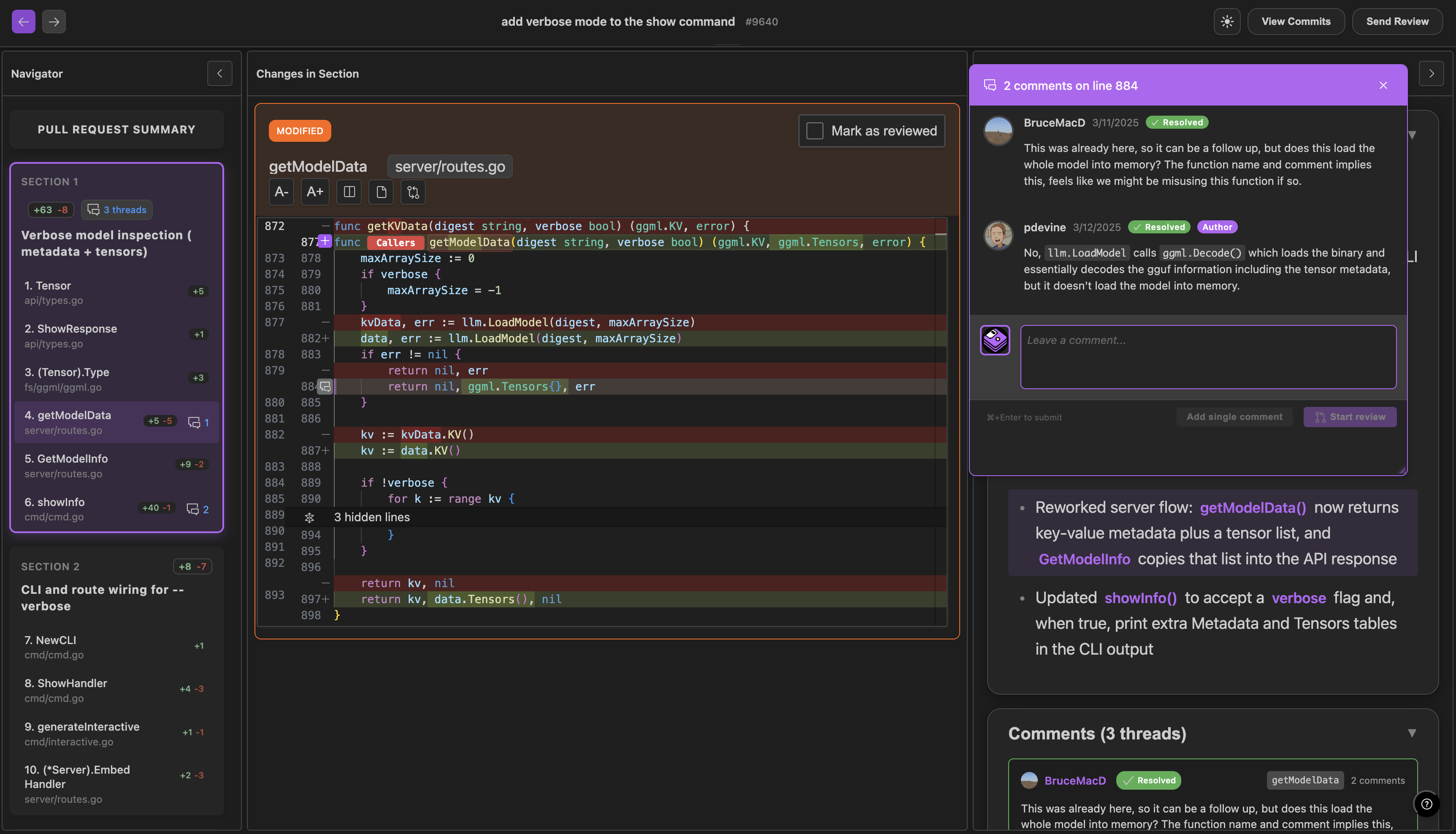
Haystack is the fastest path from pull request to merge. It makes PRs read like a story: changes unfold in order, data flows are traced end-to-end, and caller contexts are surfaced. Even complex code feels simple to review in Haystack!
Project Images






